Stop losing revenue to missed calls. 24/7 AI Receptionists for local service businesses.

Cheaper, faster, smarter. AI agents dont need sleep, sick days, and don’t get frustrated with customers.

Call, text, or chat with one of our AI Agents (call/text below, chat in the corner) and see for yourself.
Spade Automation is here 24/7.

AI Agent Overview

Costs, Errors, Advantages, Security

AI made simple.

There are thousands of ways to integrate AI into your business, but going down that rabbit hole is daunting. We can assess needs together and develop solutions that are easy to integrate into your daily operations.

Work multiplier.

Hiring new employees is expensive, but using the resources you already have can let you delegate tasks to your computer, saving time and money.

Follow-up with Customers

Free your sales team to work on new leads. (Click to enlarge.)

After-Hours & Weekend Dispatch

Service calls for HVAC, plumbing, electrical, and more. (Click to enlarge.)

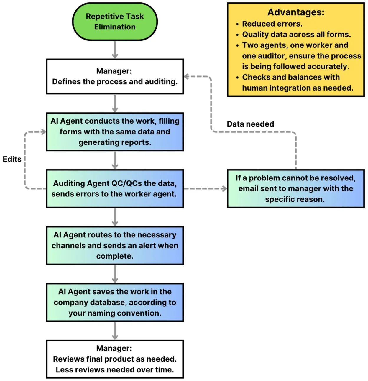
Repetitive Task Elimination

Automate button clicking that can be done by a computer. (Click to enlarge.)

Why work with Spade Automation?

  • Project Management Professional (PMP) certified. Not only do I bring the tools, I bring the management experience. I am not selling you a product, I am integrating a competitive advantage.

  • Insured. Your data, and your customers’ data, is professionally protected and insured. There is no need to worry about loss of income due to mistakes.

  • Flexible Pricing. Any combination of pricing models can be used to suit your need.

    • Pay-Per-Booking Model: Zero setup fees. You only pay a flat finder's fee for the actual appointments my AI books on your calendar.

    • Subscriptions allow you to remain flexible and only pay as you go. Discounts for 1 year commitments.

    • Flat pricing for those that want to see a project completed and then maintain their systems independently.

About the owner.

I had a very adventurous childhood and didn’t want to work a 9-5 for the rest of my life. So I joined the Army and served as an Engineer Officer for 10 years, and was fortunate enough to deploy to both Afghanistan and Iraq. I say “fortunate” because those adventures showed me how lucky I am to have some of the smallest things in life. I also got to serve my country and gain valuable experience that makes mountains seem like molehills.

Throughout my time in the Army, the same problem was always at the forefront: time. Yet time was consistently being wasted on repetitive tasks, reports that didn’t yield results, and overcomplicated processes. I wanted to change that. I began learning automation and discovered a passion for making my computer work for me.

Now I am transitioning out of the Army and want to use my PMP (Project Management Professional) and passion for creative problem-solving to build a company to get my time back for more adventures.